Nessun risultato. Prova con un altro termine.
Guide
Notizie
Software
Tutorial
  • Windows

Sisulizer Professional

(Voto degli utenti)
Grazie per aver votato!

Autore: Sisulizer Ltd

Licenza: Demo

Lingua: inglese

Prezzo: 1250 dollari

Versione: 4.0

Dimensione: 70.3Mb

Autore: Sisulizer Ltd

Licenza: Demo

Lingua: inglese

Prezzo: 1250 dollari

Versione: 4.0

Dimensione: 70.3Mb

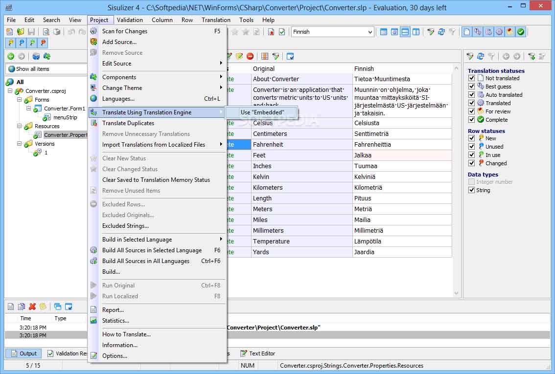
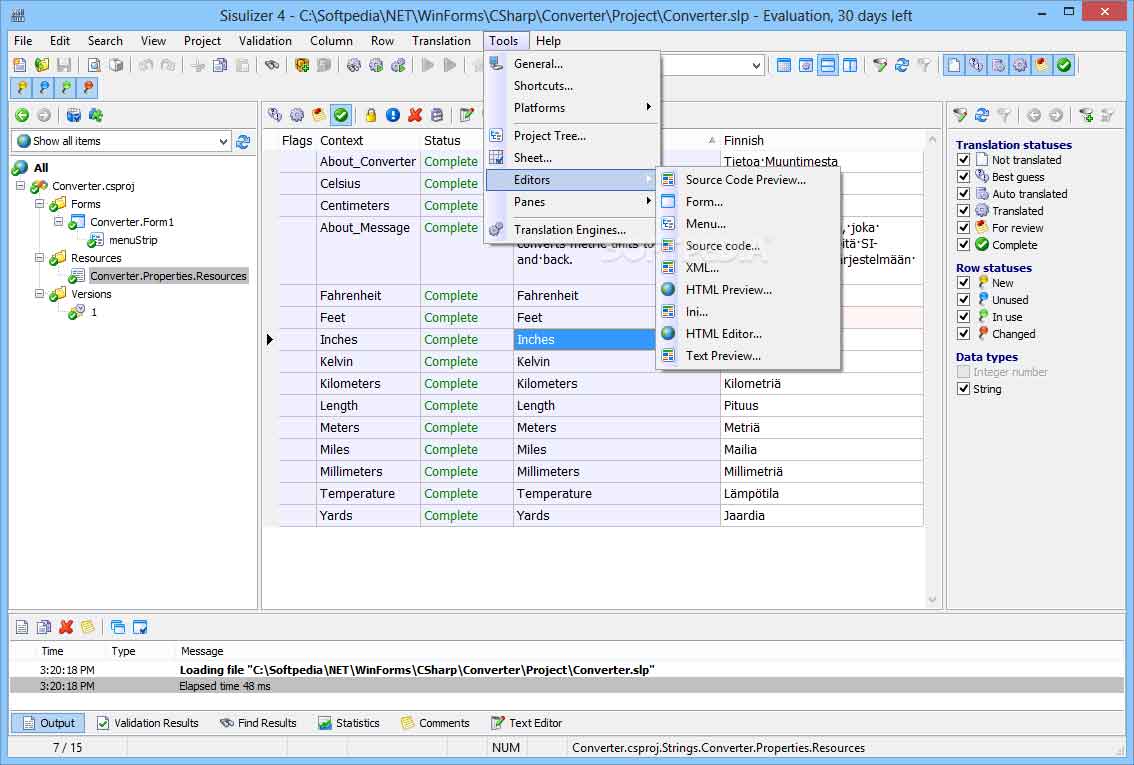
Sisulizer Professional è un programma avanzato rivolto in particolare alla localizzazione di software. Le sue funzionalità consentono infatti di tradurre menu ed opzioni presenti nelle interfacce, grazie ad un insieme nutrito di opzioni. In generale le sue funzionalità si rivolgono alla localizzazione di soluzioni software orientate al web, database e documentazione di supporto. Il tool è stato concepito soprattutto per gli sviluppatori di app basate su .NET, ma consente di localizzare anche file XML, HTML, binari, eseguibili e DLL.

La caratteristica di maggior rilievo di Sisulizer Professional è rappresentata in sintesi dalla sua versatilità d'impiego, rivolgendosi a diversi ambienti di sviluppo. Inoltre questo strumento di lavoro è utilizzabile nelle principali versioni di Windows (10 inclusa), senza dover necessariamente disporre di un hardware di ultima generazione. La traduzione degli elementi avviene in un contesto visuale, grazie alla modalità WYSIWYG, la quale consente di ottenere direttamente quanto visualizzato. L'applicativo supporta svariati ambienti di programmazione, come Delphi, C++, Visual Studio e Visual Basic.

Ti consigliamo anche

Download:
disponibile per desktop